
在網路行銷事務所擔任廣告投手,手頭上有好幾個擁有上百個廣告文案的帳戶幾乎已經是家常便飯。雖然最近幾年 Google 有不斷的更新Google Ads 的各種功能來讓大量操作更加的簡單,但對我個人來說,最好的廣告文案大量編輯工具仍然是 Google Ads Editor。如果你的帳戶架構非常的有規則,同時也有足夠的了解,這絕對是一個你想要最有效率的擴充以及編輯你的廣告不可或缺的一項工具。今天就來簡單的介紹它的一些基本功能以及5個我自己認為非常實用的小技巧。
如何開始使用以及安裝
要安裝 Google Ads Editor,首先我們要去到他的官網

點選下載之後按照他們的下載步驟把它安裝到你想要的位置
Editor 有支援正體中文,可以看依個人喜好調整自己想要的語言。
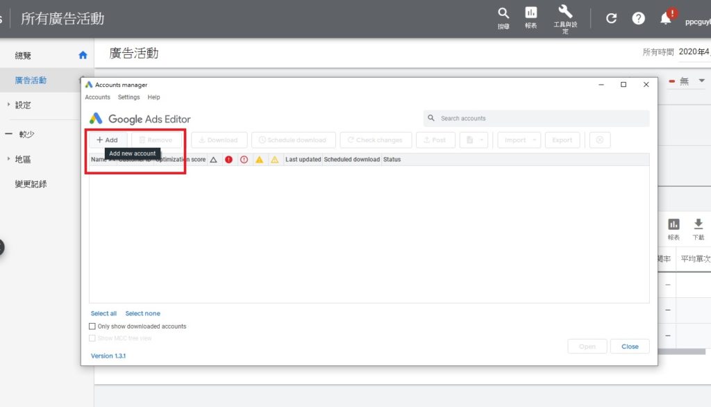
安裝完成之後打開程式第一件事情是要先把自己的 Google Ads 帳號跟 Editor 串接在一起。
首先我們要選擇新增帳戶

按下去之後會跳出一個登入的選項

這邊可以選擇用你的瀏覽器登入
按下去並登入你的 Google Ads 帳戶之後系統會產生一個驗證碼

我們只要把這個驗證碼複製貼上回 Editor,帳號的串接就算完成了。
接下來它會讓你匯入你在帳戶中的廣告活動

這邊一般都是選擇匯入所有的廣告活動,然後按下確定之後就可以開始使用了。
Google Ads Editor 基本功能與優點
在進入小技巧之前先簡單介紹一下 一些基本功能以及幾個最大的優勢
取得最近變更以及發布

Google Ads Editor並不是即時的,這代表任何在它上面做的編輯以及變更,在沒有發布之前都不會被上傳到我們的 Google Ads 帳戶裡面;同樣的如果我們在Google Ads 上面改東西,在還沒下載之前都不會顯示在Editor裡面。所以每次我們開始工作之前,都要記得先取得最近變更;每次做完編輯之後,都要記得發布到 Google Ads。
建立廣告活動與廣告群組
Editor 最大的好處,就是可以直接建立一個空的廣告活動或是廣告群組。在 Google Ads上面要建立一個廣告活動或是群組,都必須要遵循他的步驟加入關鍵字和廣告文案。你當然可以半途取消這些步驟,但是還是會花一些時間來創造一個活動或是群組。使用Editor的話就可以跳過這些步驟,直接新增活動跟群組。
舉例來說,今天如果我們需要一次建立10個廣告活動,30個廣告群組跟新增90個廣告文案,在Google Ads上面一個一個慢慢加絕對不是最有效率的辦法。這個時候我們就可以使用Editor先創造出空的廣告活動或群組,接著再利用大量上傳把廣告文案一次加進去。
要在 Editor中新增廣告活動或是群組,只要在對應的層級中按下新增的按鈕,接著再把必要的欄位填妥後發布即可。
大量編輯廣告文案跟關鍵字
Editor 第二個好處就是可以一次編輯大量的廣告文案以及關鍵字,我們只要把我們要編輯的東西選取起來, Editor就可以編輯所有在相同欄位的內容。
一定會用到的操作指令
Ctrl + 左鍵 : 選取多個
按住Ctrl不放接著再用左鍵點選我們想要選取的項目,這樣就可以一次選取好幾個東西,在沒有要全選的時候非常好用
Shift + 左鍵 (選取上下兩個項目) : 全選一整排
先選取一個項目,接著按住Shift之後再選它上面或下面的項目,這樣就可以一次選擇這兩個項目,以及所有排在他們兩項之間的東西。
5個實用的小技巧
小技巧1 : 前後附加文字
如果我們需要在廣告文案或是關鍵字的最前面或是最後面附加新的文字的時候,這個功能非常的好用。
首先我們要選取 ”取代文字” ,接著選擇”附加” 這一欄並決定我們要在最前面還是最後面加上怎樣的文字。

按下附加之後指定的文字就會新增在我們想要的地方了

小技巧2: 複製貼上廣告文案跟關鍵字
當我們有好幾個廣告群組會使用到相同的廣告文案時,複製貼上這個功能就一定會派上用場
首先我們要選取需要複製的廣告文案並按Ctrl + C

接著把要貼上廣告文案的群組選取來並按下Ctrl + V
這個時候會跳出一個確認視窗,勾選我們要貼上的廣告群組之後確認。
(如果這個廣告活動裡面有啟用也有暫停的廣告群組,而我們只想要貼上在啟用的廣告群組中,我們可以選擇按下”有效”這個按鈕來選取所有已啟用的廣告群組。)

確認之後廣告文案就會複製到選擇的群組中了

小技巧3: 複製貼上廣告時段
Google Ads 本身一次只能編輯一個廣告活動的廣告時段,所以如果我們要指定數十個廣告活動的廣告時段,這件事情就會變得很繁瑣。這個時候就可以用 Editor來複製貼上廣告時段。
假設我們今天需要讓所有的廣告活動都在星期一到五的早上9點到下午5點投放,我們可以先到Google Ads設定其中一個廣告活動的廣告時段。

接著我們再回到Editor,下載最新的變更之後我們會發現對應的廣告活動的廣告時段會顯示一個百分比。

這個百分比代表所有可投放時間中( 7天 24小時),我們設定的時段佔掉多少比例。這個時候我們只要選取這個廣告活動並且按Ctrl + C 複製。
接著再點選要貼上投放時段的廣告活動,這個時候我們可以看到在廣告時段最右邊原本有一個灰色的剪貼簿圖示現在變成了黑色。

按下這個貼上按鈕之後我們就可以把另一個廣告活動的投放時段貼到這個廣告活動上面了。
小技巧4: 快速編輯廣告地區
在Editor編輯廣告投放地區的好處是我們可以省去Google Ads的讀取時間。同時廣告地區也可以在Editor中直接複製貼上到任何我們想要的廣告活動中。
要編輯廣告地區,首先我們要來到 ”關鍵字和指定目標”中的地區這一欄
接著按下新增按鈕

點選最右邊地點的編輯按鈕之後會跳出一個地區查詢視窗
假設我們今天要新增的地區是桃園市,我們就可以在這裡搜尋桃園市並按下確認。

完成之後我們就可以看到桃園市被加入廣告投放地區裡面了。

小技巧5: 上傳大量關鍵字或廣告文案 – 展開式文字廣告為例
最後一個要介紹的小技巧是大量上傳關鍵字或是廣告文案
大量上傳是一個Google Ads本身也有的功能,如果我們有超過數十甚至上百的文案或關鍵字要加到廣告活動中,我們就可以用到大量上傳。(這邊的步驟其實也可以套用到Google Ads上面。如果你跟我一樣偏好所有的大量編輯都在Google Ads Editor解決的話,這個小技巧會省下很多的時間。)
假設我們今天要大量上傳展開式文字廣告,我們的第一個步驟是新增一個CSV檔案,並且確定展開式文字廣告的構成要素 (標題、說明、到達URL) 以及廣告類型跟這些廣告文案所屬的活動和群組都在這個CSV檔案中。要注意的是表頭跟廣告類型要使用英文,不然可能會失敗 (這也有可能是我的版本的問題,但至少我要新增的時候只有英文會成功);另外要注意的是廣告活動跟廣告群組的名稱必須要跟你要新增文案的活動和群組的名稱一字不差,不然就會出現錯誤訊息。

準備好CSV檔案之後我們要在Editor的 ”帳戶” 底下選取 ”匯入 >從檔案”

接著選擇我們要匯入的CSV檔案後按下確認

如果檔案沒有問題的話我們會看到以下的頁面,如果出現錯誤訊息的話就表示我們的檔案有問題需要修改。

選取 “完成並檢查變更” 之後如果沒有問題,就可以按下 ”保留”,這樣大量上傳就完成了。
